API Highlevel data model
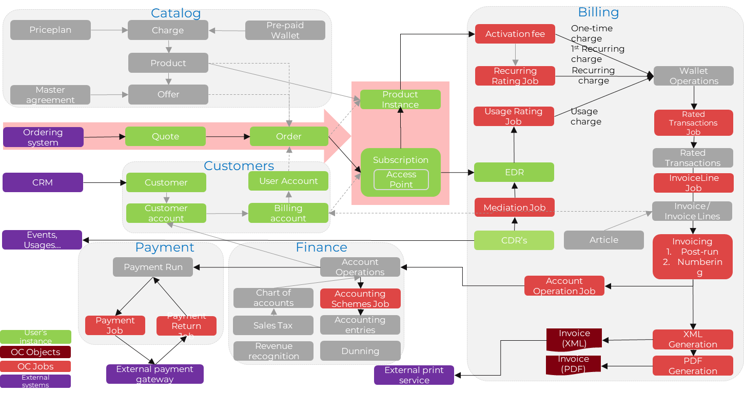
The following diagram is a high-level view of how key business objects are related to one another.
Our data model shows the main domains and objects.

This diagram is intended to provide a conceptual understanding; it does not illustrate a specific way to integrate with Opencell.
This model is reflected in the API domains:

Functional domain | Sub-modules |
General setup | Provider |
Calendar, title | |
Tax, tax class, tax category, tax mapping | |
Billing cycle | |
Termination reason, country, language, currency, credit category | |
Payment, invoice category, invoice type | |
User, unit of measure, email template | |
Account | Seller |
Customer | |
Customer Account | |
Billing Account, contact | |
User Account | |
Subscription | Subscription, Access, Contract, Counter |
Access | User, Role |
Catalog | Different templates : recurring, usage, one shot, offer, service, counter, product charge, product |
ProductOffering, Offer, Product/Service, bundle | |
Price plan, discount plan | |
Offer model, business account model, business service model | |
Media | |
Commercial rules | |
Mediation | Mediation, CDR, EDR, TriggeredEDR |
Order | Ordering, order item, open orders |
Quote | Quote, quote version, quote items, etc. |
invoice | Invoicing, invoice delivery, invoicing plan, rating, etc. |
Charging, rating | Wallet, rated transactions |
Custom | Entity, field, module, script |
Payment | Payment processing, payment gateway, refund |
Dunning | Collection, dunning |
Account receivable | Account Operations, Security deposit, Balance, Payment plan |
Finance | Article, chart of accounts, general ledger, accounting period, matching, Aged receivable |
Tax | |
Currency, currency conversion | |
Operations | Audit |
Job, Job execution, job report, job instance | |
Query tool | |
Communication | Email, sms |
Import-export | Export, import price plan matrix |
Reporting,chart | Chart, financial report extract |
Document | Pdf, sign |
Sequences | RUM, Invoicing, sequences… |